Group membership moderators

Плагин Group membership moderators 2.3.0

Скачать (22.5 КБ / zip)
Совместимость с XenForo
  1. 2.2.x
  2. 2.3.x
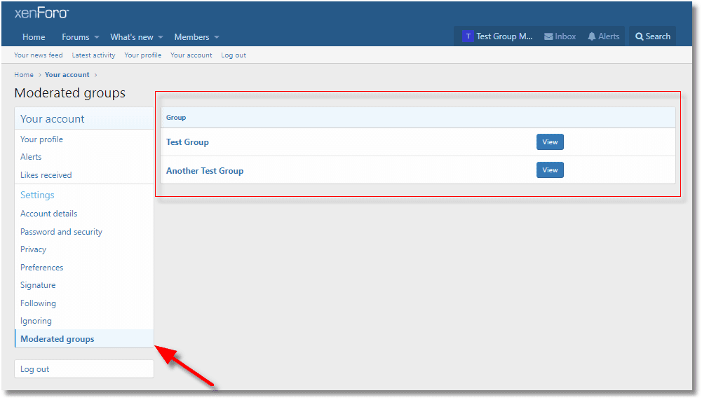
Дополнение позволяет добавлять/удалять в группу модераторов и просматривать их действия прями на форуме.
  • group-membership-moderators-4.png
    group-membership-moderators-4.png
    18.2 КБ · Просмотры: 54
  • group-membership-moderators-3.png
    group-membership-moderators-3.png
    20.1 КБ · Просмотры: 55
  • group-membership-moderators-2.png
    group-membership-moderators-2.png
    15.5 КБ · Просмотры: 54
  • group-membership-moderators-1.png
    group-membership-moderators-1.png
    15.8 КБ · Просмотры: 52
  • group-membership-moderators.png
    group-membership-moderators.png
    19.5 КБ · Просмотры: 54
2.3.0
Версия
1
Скачиваний
68
Просмотры
Первый выпуск
Обновление
22.5 КБ
Размер файла
zip
Тип расширения
0.00 звёзд Оценок: 0
Рейтинг
Загрузил
Bra4o
Загружено
302 Ресурсы.
Доступные теги:
  • Теги Теги
    xenforo xenforo 2.3
  • Ещё ресурсы от Bra4o

    Последние обновления

    1. 2.3.0

      Требуется XenForo 2.3+. Требуется PHP 8.0+. Требуется Standard Library v1.21.0+. Добавлено...
    2. 2.2.1

      Исправление ошибок
    Назад